文章详情
更多工具
如何使用八木屋“上传图片解码”功能将本地二维码转为链接
八木屋二维码解码器()的“上传图片解码”功能,正是为解决这一痛点而设计。它支持批量上传和解析,让您轻松实现本地二维码图片的“秒转链接”。
“上传图片解码”功能详解
八木屋的图片解码功能是其核心亮点之一,它专注于处理用户本地设备上的二维码文件,具有以下突出优势:
批量支持: 单次支持上传并解析多达200张二维码图片,极大地提升了工作效率。
操作便捷: 支持拖拽、粘贴图片上传,无需繁琐的点击选择步骤。
格式兼容: 兼容主流图片格式,如 JPG、PNG 等。
极速操作流程:三步完成图片转链接
使用八木屋的“上传图片解码”功能,将本地二维码图片转换为链接,只需简单的三步:
第一步:访问工具页面

第二步:上传您的二维码图片
在页面的左侧区域,您会看到“上传图片解码”的模块。您可以通过以下任一方式上传文件:
点击上传: 点击【上传图片解码】按钮,在弹出的文件选择框中,选中您电脑中所有需要解析的二维码图片文件。
拖拽上传: 直接将您准备好的二维码图片文件(或多个文件)从文件夹拖拽到该模块的指定区域。
粘贴上传: 如果您是截图后直接操作,可以直接使用快捷键(如
Ctrl+V或Cmd+V)将图片粘贴到该区域。
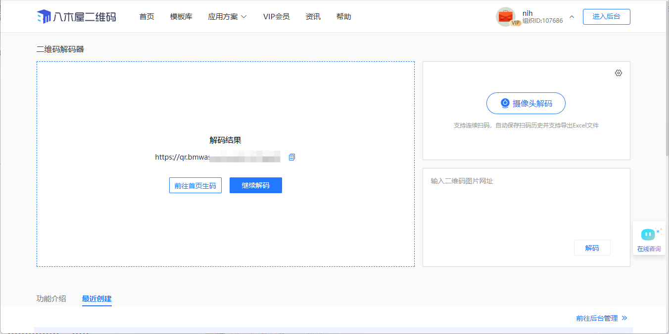
第三步:查看并使用解码结果
图片上传后,系统将立即自动识别并解析图片中的二维码信息。

结果显示: 解码后的链接或文本内容会即时显示在页面下方。
批量管理: 如果您上传了多张图片,所有解码结果将清晰地以列表形式展示,方便您逐一复制或进行后续的数据处理。
总结
八木屋二维码解码器的“上传图片解码”功能,是处理本地二维码文件的最佳解决方案。它凭借其强大的批量处理能力和极简的操作流程,让您彻底告别低效的手动输入和单张解析。无论您是需要处理几十张还是上百张二维码图片,访问

















